Hi,
thank you. It is better now.
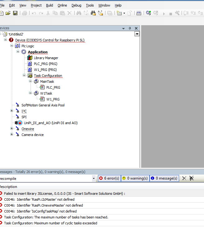
One more question about programing... how to retrive the temperatuer from sensor?
I can read few parameter except temperature value.

It looks that the issue I have is related to the /boot/config.txt file (dtoverlay=w1-gpio). Is this OK?

Thank you in advance.







